x402 Payment Flow
Understanding the complete payment cycle from request to settlement.
The 4-Step Core Payment Flow
The x402 protocol operates through a simple yet powerful 4-step flow that enables instant, permissionless payments:
Step 1: Client Requests Resource
A client (user, application, or AI agent) sends an HTTP GET request to access a resource:
GET /api/premium-data HTTP/1.1
Host: example.comThis is a standard HTTP request—nothing special required from the client at this stage.
Step 2: Server Returns 402 Payment Required
Instead of returning the requested content, the server responds with HTTP status code 402 "Payment Required" and a JSON body containing payment requirements:
HTTP/1.1 402 Payment Required
Content-Type: application/json
{
"x402Version": 1,
"accepts": [
{
"scheme": "exact",
"network": "avalanche-fuji",
"maxAmountRequired": "10000",
"resource": "/api/premium-data",
"description": "Access to premium data API",
"payTo": "0x742d35Cc6634C0532925a3b844Bc9e7595f0bEb",
"asset": "0x5425890298aed601595a70AB815c96711a31Bc65",
"maxTimeoutSeconds": 60
}
],
"error": "X-PAYMENT header is required"
}This response tells the client:
- Payment is required to access this resource
- The maximum amount needed (10000 base units = 0.01 USDC)
- Where to send payment (
payToaddress) - Which blockchain to use (
avalanche-fuji) - Which token contract to use (
asset) - Payment scheme to use (
exact= EIP-3009)
Step 3: Client Retries Request with Signed Payment
The client creates and signs a payment authorization, then retries the request with the X-PAYMENT header:
GET /api/premium-data HTTP/1.1
Host: example.com
X-PAYMENT: eyJ4NDAyVmVyc2lvbiI6MSwic2NoZW1lIjoiZXhhY3QiLCJuZXR3b3JrIjoiYXZhbGFuY2hlLWZ1amkiLCJwYXlsb2FkIjp7InNpZ25hdHVyZSI6IjB4MTIzNC4uLiIsImF1dGhvcml6YXRpb24iOnsiZnJvbSI6IjB4MTIzNC4uLiIsInRvIjoiMHg3NDJkMzUuLi4iLCJ2YWx1ZSI6IjEwMDAwIiwidmFsaWRBZnRlciI6IjE3NDA2NzIwODkiLCJ2YWxpZEJlZm9yZSI6IjE3NDA2NzIxNTQiLCJub25jZSI6IjB4MzQ1Ni4uLiJ9fX0=The client does NOT submit a blockchain transaction. The authorization is gasless—the server or facilitator will submit it. For details on the X-PAYMENT header structure, see HTTP Headers.
Step 4: Server Verifies, Settles, and Returns Resource
The server (potentially with a facilitator's help):
- Verifies the EIP-712 signature is valid
- Settles the payment by submitting the authorization to the blockchain
- Returns the requested resource with an
X-PAYMENT-RESPONSEheader:
HTTP/1.1 200 OK
Content-Type: application/json
X-PAYMENT-RESPONSE: eyJzdWNjZXNzIjp0cnVlLCJ0cmFuc2FjdGlvbiI6IjB4OGYzZC4uLiIsIm5ldHdvcmsiOiJhdmFsYW5jaGUtZnVqaSIsInBheWVyIjoiMHgxMjM0Li4uIiwiZXJyb3JSZWFzb24iOm51bGx9
{
"data": "...premium content..."
}The X-PAYMENT-RESPONSE header (decoded) contains:
{
"success": true,
"transaction": "0x8f3d1a2b4c5e6f7a...",
"network": "avalanche-fuji",
"payer": "0x1234567890abcdef...",
"errorReason": null
}The client now has access to the resource, and the entire cycle completed in approximately 2 seconds.
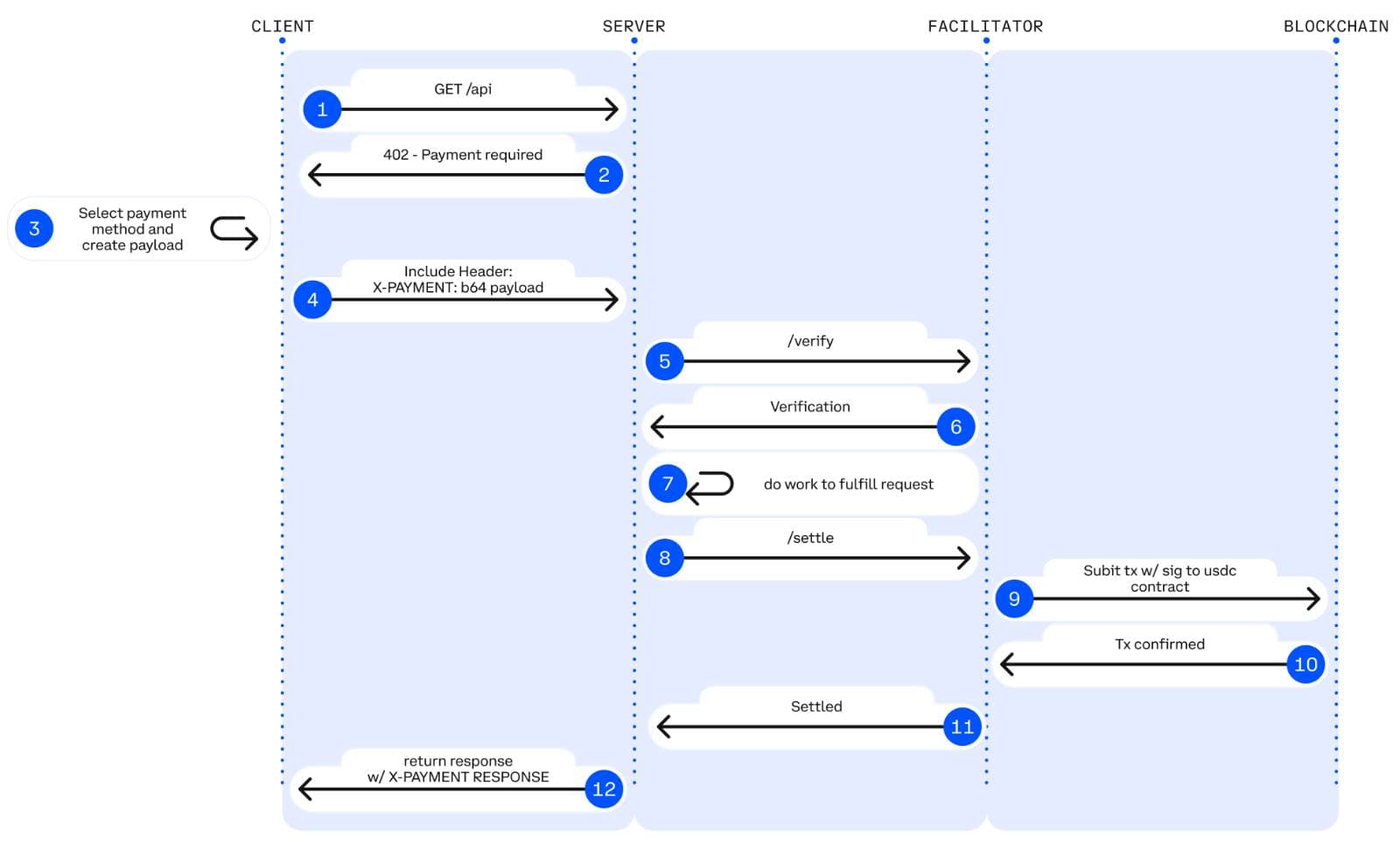
Detailed 12-Step Technical Flow
For a deeper understanding, here's the complete technical flow including facilitator interactions:

Phase 1: Initial Request
Step 1: Client sends GET request to server
GET /api/data?query=market-trends HTTP/1.1
Host: api.example.com
Accept: application/jsonStep 2: Server returns 402 "Payment required" with payment details
HTTP/1.1 402 Payment Required
Content-Type: application/json
{
"x402Version": 1,
"accepts": [{
"scheme": "exact",
"network": "avalanche-fuji",
"maxAmountRequired": "10000",
"payTo": "0x742d35Cc6634C0532925a3b844Bc9e7595f0bEb",
"asset": "0x5425890298aed601595a70AB815c96711a31Bc65",
"resource": "/api/data"
}],
"error": "X-PAYMENT header is required"
}Phase 2: Payment Creation
Step 3: Client selects payment requirements and creates payment payload
The client chooses from the accepts array and creates authorization:
// Select payment option
const paymentReq = response.data.accepts[0];
// Create authorization object (EIP-3009 format)
const authorization = {
from: userWalletAddress,
to: paymentReq.payTo,
value: paymentReq.maxAmountRequired,
validAfter: Math.floor(Date.now() / 1000).toString(),
validBefore: (Math.floor(Date.now() / 1000) + 300).toString(),
nonce: ethers.hexlify(ethers.randomBytes(32))
};
// Sign authorization with EIP-712
const signature = await wallet.signTypedData(domain, types, authorization);
// Create payment payload
const paymentPayload = {
x402Version: 1,
scheme: paymentReq.scheme,
network: paymentReq.network,
payload: {
signature: signature,
authorization: authorization
}
};Phase 3: Payment Submission and Verification
Step 4: Client includes X-PAYMENT header with request
GET /api/data?query=market-trends HTTP/1.1
Host: api.example.com
X-PAYMENT: <base64-encoded-payment-payload>Step 5: Server verifies payload (locally or via facilitator)
The server validates the EIP-712 signature and authorization:
// Server can verify locally or use facilitator
POST https://facilitator.payai.network/verify
{
"x402Version": 1,
"scheme": "exact",
"network": "avalanche-fuji",
"payload": {
"signature": "0x1234...",
"authorization": {...}
}
}Step 6: Facilitator validates and returns verification response
The facilitator checks:
- ✓ Is the EIP-712 signature valid?
- ✓ Is the authorization correctly formatted?
- ✓ Is the
validBeforetimestamp still valid? - ✓ Has this nonce been used before?
Response:
{
"isValid": true,
"invalidReason": null
}Step 7: Server fulfills request if valid, returns 402 if invalid
If verification passes, server proceeds to settlement. If not, returns new 402 response.
Phase 4: Blockchain Settlement
Step 8: Server settles payment (directly or via facilitator)
The server submits the signed authorization to the blockchain:
// Server uses facilitator to settle
POST https://facilitator.payai.network/settle
{
"x402Version": 1,
"scheme": "exact",
"network": "avalanche-fuji",
"payload": {
"signature": "0x1234...",
"authorization": {
"from": "0x1234...",
"to": "0x742d35...",
"value": "10000",
"validAfter": "1740672089",
"validBefore": "1740672154",
"nonce": "0x3456..."
}
}
}Step 9: Facilitator submits to blockchain
The facilitator calls the USDC contract's transferWithAuthorization function (EIP-3009):
// USDC.transferWithAuthorization on Avalanche Fuji
transferWithAuthorization(
from: 0x1234..., // Payer
to: 0x742d35..., // Recipient
value: 10000, // 0.01 USDC (6 decimals)
validAfter: 1740672089,
validBefore: 1740672154,
nonce: 0x3456...,
v: 27,
r: 0x...,
s: 0x...
)Step 10: Blockchain confirms transaction
Avalanche's sub-second finality confirms the transaction in <1 second.
Phase 5: Settlement Response
Step 11: Facilitator returns payment execution response
The facilitator returns settlement status to the server:
{
"success": true,
"error": null,
"txHash": "0x8f3d1a2b4c5e6f7a8b9c0d1e2f3a4b5c6d7e8f9a...",
"networkId": "avalanche-fuji"
}Step 12: Server returns resource with X-PAYMENT-RESPONSE header
HTTP/1.1 200 OK
Content-Type: application/json
X-PAYMENT-RESPONSE: <base64-encoded-settlement-response>
{
"marketTrends": [...]
}The X-PAYMENT-RESPONSE (decoded):
{
"success": true,
"transaction": "0x8f3d1a2b4c5e6f7a8b9c0d1e2f3a4b5c6d7e8f9a...",
"network": "avalanche-fuji",
"payer": "0x1234567890abcdef...",
"errorReason": null
}Flow Timing
The entire flow completes remarkably fast:
| Step | Duration | Cumulative |
|---|---|---|
| 1-2: Initial request + 402 response | ~100ms | 100ms |
| 3-4: Payment method selection | ~200ms | 300ms |
| 5-7: Payment submission + verification | ~300ms | 600ms |
| 8-10: Blockchain transaction + confirmation | ~1400ms | 2000ms |
| 11-12: Settlement + content delivery | ~100ms | 2100ms |
Total Time: ~2 seconds from initial request to content delivery.
Key Design Principles
1. HTTP-Native
x402 uses standard HTTP headers and status codes. No custom protocols or specialized infrastructure required.
2. Facilitator-Mediated
Facilitators handle the complex blockchain interactions, making integration simple for merchants.
3. Blockchain-Settled
All payments settle on-chain, providing:
- Transparency
- Immutability
- Cryptographic proof
- Decentralization
4. Stateless Protocol
Each payment is independent. No sessions, no stored state, no account management required.
5. Idempotent Requests
Payment proofs can only be used once. Replay attacks are prevented by on-chain verification.
For comprehensive security details, see Security Considerations.
Summary
The x402 payment flow transforms HTTP 402 into a functional payment request mechanism through a 4-step cycle (or 12-step detailed flow) that completes in approximately 2 seconds. By using facilitators to mediate blockchain interactions and leveraging Avalanche's fast finality, x402 makes instant, permissionless payments a reality while maintaining security and simplicity.
Next Steps
In the following lessons, we'll dive deeper into:
- HTTP headers and their structure
- The facilitator's role in detail
- Blockchain settlement mechanics
Is this guide helpful?
